Dokumentation     regena_logo

Willkommen zu "Regena Daten"

Was mich an den Regenaplexen begeistert ist die einfache Anwendung und die schnelle, tiefgreifende Wirkung bei richtiger Einnahme.
Bei mehr als 360 Mitteln, die zudem nur mit Nummern bezeichnet sind, ist das auf den ersten Blick vielleicht verwunderlich.
Das gruppierte System, das von Dr. med. Götz Blome entwickelt und in seinem Regenaplex Handbuch beschrieben und angewendet ist, ermöglicht diese Übersichtlichkeit.
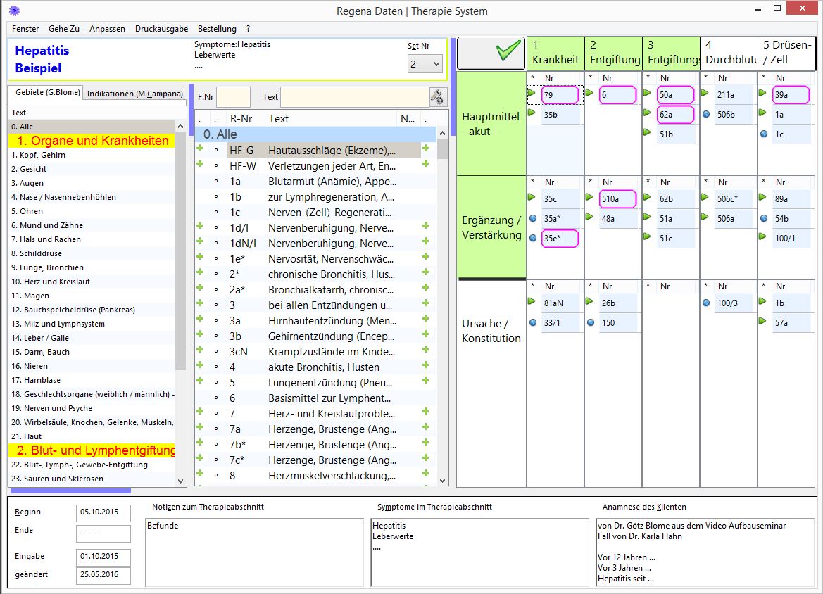
Die Mittel sind drei Listen zugeordnet:
  • die 1. Liste ist den Körperbereichen und Organen gewidmet,
  • die 2. dem Blut- und Lymphfluss und
  • die 3. der Regeneration bis in die Zellebene.
Ähnlich ist das Therapiesystem im "Handbuch" aufgebaut. Hier gibt es für die Ausscheidungsorgane und die Durchblutung noch jeweils extra eine Spalte, so dass es insges. fünf Spalten werden:


Die Mittel sind also mit Nummern benannt. Diese prägen sich bei den am häufigsten verwendeten Mitteln der "Hausapotheke" (von der Mithrasapotheke in Riegel zusammengestellt), im Laufe der Zeit ein. Bei anderen Mitteln ist es hilfreich, wenigstens den kurzen Text aus dem "Handbuch" zu sehen, der auch an allen Stellen des Programms zur Verfügung steht.

Übersicht und ausführlichere Beschreibungen, kombiniert mit verschiedenen Datenbankabfragen über die "Filter" lassen das Programm zusammen mit den speicherbaren "Therapiesets" und Vorlagen zu einem für mich inzwischen unentbehrlichen Handwerkszeug werden.

Auch wenn durch das speziellen Herstellungsverfahren und durch den Synergieeffect die homöopatischen Inhaltsstoffe zu einem neuen Mittel werden, kann es doch hilfreich sein, näheres über diese Bestandteile zu erfahren um so den Charkter des Regenaplex-Mittels noch deutlicher wahrnehmen zu können. Dies ist sowohl bei einem Klick auf eines der Bestandteile, als auch im Fenster "Einzel Mittel" abrufbar.
 
Dann viel Freude bei der Anwendung und beim Forschen.
Andreas Döhrer.

Screenshot:

Installieren

↑ nach oben

Sie bekommen einen zip-gepackten Ordner bei Regenadaten.doehrer.net. Dafür müssen Sie einen Account erstellen. Entpacken Sie den heruntergeladenen Ordner auf Ihren Computer.

Dieses Programm verwendet keine Installation.
Alles geschieht innerhalb des Ordners "Regena_Daten_app".
Einfach "RegenaDaten.exe" (Win) oder "RegenaDaten.app" (Mac) von einem beschreibbaren Medium starten.

In Windows wird auch die Registry nicht verwendet.
Sie können sich von der "RegenaDaten.exe" einen Link auf den Desktop oder in die Schnellstartleiste tun.

Eine Deinstallation gibt es auch nicht.
Wenn Sie den Ordner löschen, ist alles von Ihrem Rechner entfernt, auch die eingegebenen Daten.
Diese sollten bei Bedarf regelmäßig gesichert werden.

Falls Sie die Anwendung auf einer CD bekommen haben:
Der Programmordner muss vor dem Start von der CD auf ein beschreibbares Medium (Festplatte, Stick …) kopiert werden, da es Daten und Einstellungen (nur in diesem Ordner) speichern will.

Folgende Ordner sind im Programmordner beim Entpacken enthalten:
  • dataSources, Daten, DocumentationHtm, RegenaDaten Libs, Resources, Vorlagen
Diese Ordner werden später erstellt und enthalten persönliche Einstellungen und Texte:
  • Einstellung, Sichern, Texte, Daten ("Personen.rsd", "Therapie.rsd", "TherapieVorlagen.rsd", siehe Seite "Personen")

Freischalten der Testversion

Bei jedem Aufruf im Testmodus werden Sie beim Programmstart gefragt, ob Sie den Freischaltschlüssel holen möchten. Der Freischaltschlüssel wurde wie vereinbart für Sie angelegt. Bei langsamer Internetverbindung erhöhen Sie bitte die "Wartezeit für Abruf". Die Testversion ist nur eine begrenzte Zeit (ca. 4 Wochen) gültig.

Übergang zu einer neuen Version (Update)

Bei "Impressum" finden Sie den Knopf "hole Update". Folgen Sie den weiteren Schritten. Zugang zum Update bekommen Sie auch über das Hilfemenü "?" im Fenster eines Therapiesets.

Datensicherung

Sichern Sie Ihre persönlichen Daten. Die Ordner für die persönliche Einstellungen und Texte sind weiter oben genannt. (Es wird zwar ein Ordner "Sichern" angelegt. Er wird aber im Moment noch nicht verwendet.)
 

Grundlegendes zur Bedienung

↑ nach oben

Das Programm öffnet nach und nach mehrere Fenster.
Das kann auf mehr als einem Bildschirm übersichtlich sein.
Bei manchen Eingabefenstern muss das Fenster geschlossen werden, bevor mit den anderen Fenstern weitergearbeitet werden kann (modal). Andere Fenster sind gleichberechtigt nebeneinander.
Wenn das Startfenster ("Auswahl") geschlossen wird, werden auch alle anderen Fenster beendet.

'Esc' schließt das aktuelle Fenster.
Falls Daten geändert wurden, wird vor dem Schließen das Speichern abgefragt.

Alle Tabellen haben ein "Kontextmenü" (rechte Maustaste).
Dort können dauerhaft Zeilenhöhe und Schriftgröße eingestellt werden.
Außerdem sind hier die Hilfe/Anleitung und die globalen Einstellungen erreichbar.
Die Tabellen können hoch- oder querformatig als RTF-Datei exportiert werden. Ausserdem gibt es für das Therapiesystem einen speziellen RTF-Export ("Druckausgabe").

Bei einigen Tabellen kann der Datensatz mit der Eingabetaste (Return/Enter) oder mit Doppelklick aufgerufen und bearbeitet werden.

Copyright

Der Inhalt stammt
aus den Büchern und Vorträgen von Dr. Götz Blome,
und von der Firma REGENAPLEX

Auch wesentliche Elemente der Programmstruktur sind durch die Systematik von Dr. Blome angeregt.
Programmstruktur und Programmierung: Andreas Döhrer

↑ nach oben